Akimbi : optimiser tests et développement

Fondée en 2004 aux Etats-Unis, Akimbi a reçu des fonds de l’Université de Stanford (laquelle avait cofinancé VMware). Akimbi Slingshot est une couche applicative de management placée au-dessus de celle de virtualisation
(VMware ou MS Virtual Server). Elle optimise l’emploi des ressources physiques et virtuelles des machines, dans le cadre de tests et développement. Le logiciel s’appuie sur les API de VMware. Selon la société, les développeurs
consacrent 60 à 80 % de leur temps à créer et configurer des serveurs (reconstruction). Avec Akimbi, plusieurs machines virtuelles peuvent s’utiliser en même temps et cohabiter sans conflit, grâce à un routeur NAT et une bibliothèque de
configurations préétablies pour gagner du temps en déploiement.
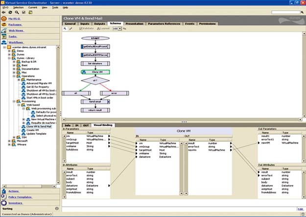
Dunes : orchestrer les machines virtuelles

Le monde comptant trop peu d’experts en virtualisation, Dunes, une jeune société suisse basée à Lausanne, propose Orchestrator VS-O, outil qui aidera un non-spécialiste à manipuler les logiciels de virtualisation, dans le
cadre de projets complexes. Par exemple, VMware dispose d’environ 500 fonctions au sein de son outil d’administration VirtualCenter. Or il n’est pas toujours facile de manipuler toutes ces fonctions. Dunes automatise les
tâches. Une cinquantaine de processus (les plus classiques) sont d’ores et déjà disponibles pour les entreprises. Bien entendu, il est possible d’enrichir les processus ou d’en créer de nouveaux. Dunes s’interface
également avec Navisphère d’EMC.
PlateSpin : cartographier des ressources et migration

Créée en 2003 à Toronto, PlateSpin revendique déjà près de 900 clients. Ses solutions fonctionnent avec VMware, MS Virtual Server et bientôt Xen. Pour PlateSpin, les centres de données hébergent des serveurs sur ou
sous-dimensionnés. Donc, pour mieux répartir les ressources, l’outil PowerRecon fournit une cartographie dynamique de l’environnement physique et virtuel des tâches généralement manuelles. PlateSpin PowerConvert, de son côté, rend
possible une migration automatique d’un serveur vers un autre, dans toutes les configurations possibles : P2V (physique à virtuel), V2P (virtuel à physique), V2V (virtuel à virtuel) et P2P (physique à physique). VMware dispose pour sa
part uniquement d’un outil de migration P2V.
VizionCore : sauvegarder des machines virtuelles

Fondée en 2002, cette société américaine vise la sauvegarde à chaud et à froid des serveurs virtuels. Deux produits consacrés aux plates-formes VMware constituent sa gamme. Le premier, ESXRanger, est un outil de sauvegarde et de
restauration capable de créer une image, à un instant donné, d’une machine virtuelle. Sa version professionnelle peut s’interfacer à la solution d’administration VirtualCenter de VMware. En comparaison avec un outil de
sauvegarde classique (niveau fichier), la granularité se révèle moindre. ESXRanger se contente de fournir une image complète d’une machine virtuelle. Quant au second logiciel, ESXReplicator, il sert à répliquer une machine virtuelle ESX vers
une autre.
👉🏻 Suivez l’actualité tech en temps réel : ajoutez 01net à vos sources sur Google, et abonnez-vous à notre canal WhatsApp.

